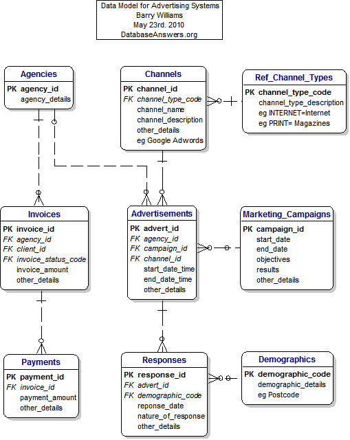
A DATA MODEL FOR ADVERTISING SYSTEMS SHOWING ALL ATTRIBUTES

Data Model for Advertising Systems with Attributes
© DataBaseAnswers.org 2010