Database Answers Skiing near Basel, Switzerland.

Printer Printer-friendly version.

Home Ask a Question Careers Contact us Data Models First Timers Search Site Map
Organisations Customers and Invoices
You can ask me for an Access Database, but be sure to enter a Subject, otherwise your email will be treated as Spam.


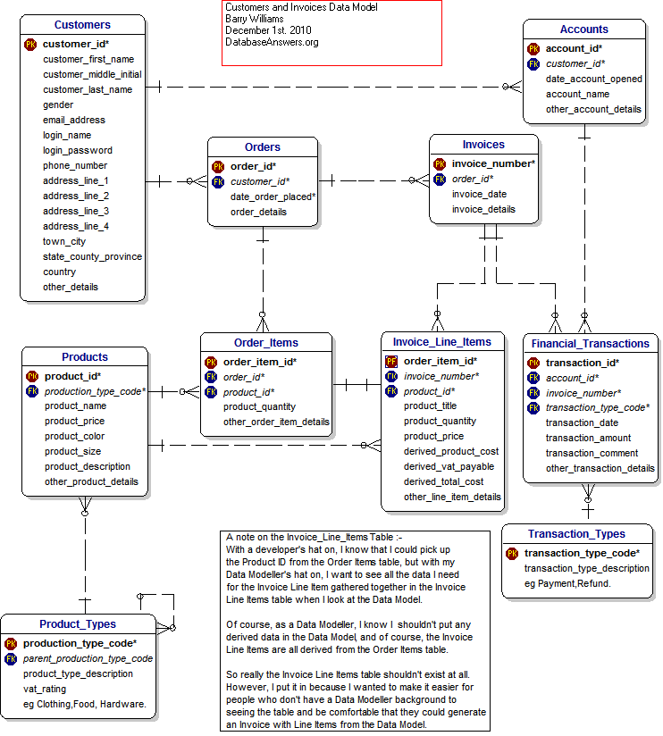
Customers and Invoices Data Model
Home Ask a Question Careers Contact us Data Models First Timers Search Site Map