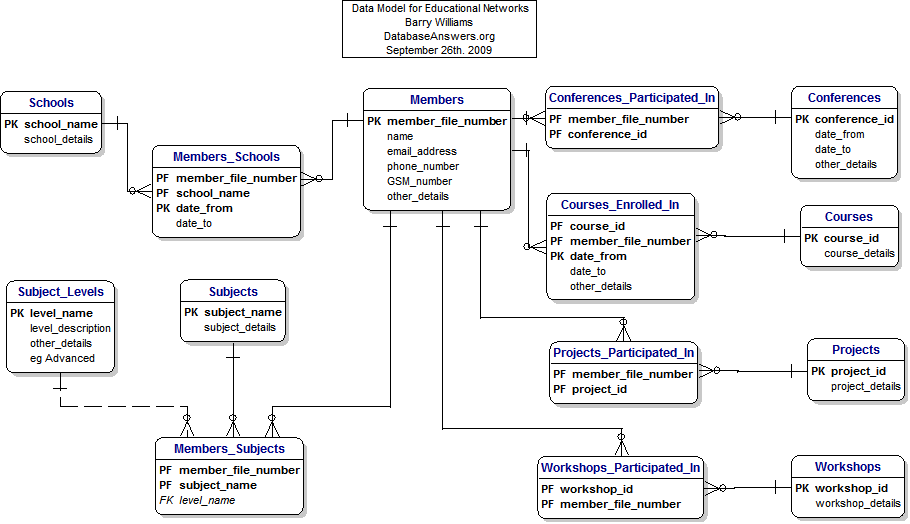
DATA MODEL FOR EDUCATIONAL NETWORKS (WITHOUT INHERITANCE SHOWING ATTRIBUTES)

Educational Networks Data Model (without Inheritance showing Attributes)
© DataBase Answers Ltd. 2009