Database Answers Logo Kasbah du Toubkal Hotel, Morocco
Home Ask a Question Data Models FAQs SQL Scripts Search Site Map  
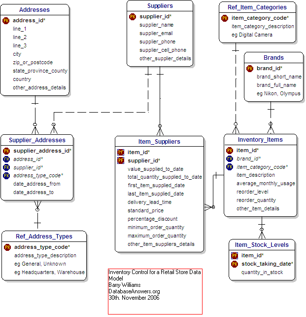
Inventory Control for Retail Stores
The Business Rules have been defined and an Access Database is available.

Data Model for Inventory Control for a Retail Store

[ Home Page | Ask Us a Question | Email Us | Site Map ]