
FOR的
Barry Williams 巴里威廉姆斯
Principal Consultant 首席顾问
Database Answers Ltd. 数据库回答有限公司
info@barryw.org info@barryw.org
CHAPTER 1. 第1章。 INTRODUCTION 引言
CHAPTER 3. 第3章。 A VISION OF THE FUTURE 对未来的展望
CHAPTER 4. 第4章。 THE ROAD MAP 路线图
CHAPTER 5. 第5章。 A CASE STUDY FOR THE ROAD MAP 为例路线图
This document describes a Road Map for Enterprise Data Management which covers the important phases from Integration of Data Sources to the production of Integrated Performance Reports, with Business Intelligence. 本文件描述了一个路线图 , 为企业数据管理涉及重要的阶段一体化的数据来源的生产综合执行情况报告,与商业智能。
The benefits of this document are that it lays out a Road Map which can help anybody with questions about Enterprise Data Management to get useful answers. 的好处 , 这一文件是 , 它制定了一个路线图 , 可以帮助任何人的问题 , 企业数据管理得到有用的答案。
The Road Map contains five separate Stages which can be used to plan and control any activity related to Enterprise Data Management. 路线图包含五个不同的阶段 , 可用于计划和控制的任何活动与企业数据管理。
These Stages are : - 这些阶段是: -
1) 1 )
Database Design 数据库设计
2) 2 )
Data Integration 数据集成
3) 3 )
Performance Reporting 业绩报告
4) 4 )
Internet Mashups 互联网混搭
5) 5 )
Data Governance 数据治理
Separate documents discusses how the Road Map could be implemented by Microsoft, Informatica and Salesforce.com. 单独的文件讨论了如何路线图可以实施的微软, Informatica和Salesforce.com 。
The documentation for each Stage has generally the same structure : - 该文件的每一个阶段有大致相同的结构: -
The Approach has been to formalise Best Practice in Enterprise Data Management and to make this Best Practice accessible by a series of Questions. 该办法是正式最佳实践在企业数据管理 , 使这一最佳做法获得了一系列的问题。
To use this Document, you should answer the Questions in the Self-Assessment in Section 2.1 to determine which Stage you are at. 如果要使用这个文件,你应该在回答这些问题的自我评估在第2.1节 , 以确定哪个阶段您在。
If you have a question that is not covered please tell us about it and we will be happy to respond. 如果你有一个问题 , 没有涉及 , 请告诉我们 , 我们将很乐意回答。
You can email us at dba_requests@barryw.org . 您可以发送电子邮件至dba_requests@barryw.org 。
Chapter 3 presents a Vision of the Future for the role of Databases. 第3章提出了一种对未来的展望中的作用数据库。
Chapter 5 presents a Case Study showing how the Road Map would be used in practice. 第5章提出了一个实例研究说明该路线图将被用于实践。
The first table contains a summary of the Questions which help in the Self-Assessment for any individual or organisation to determine where they are along the Road Map. 第一个表包含一个简要的问题 , 帮助在自我评估的任何个人或团体 , 以确定它们是沿路线图。
This is sample of Questions which will be added to regularly. 这是抽样的问题 , 将被添加到定期。
Nr. 上午十时正。 | QUESTION 问题 | STAGE 阶段 |
1 1 | Do you need to design a Database ? 你需要设计一个数据库? | 1 1 |
2 2 | Do you need to handle multiple languages ? 你需要处理多国语言? | 1 1 |
3 3 | Do you use multiple types of Database, such as SQL Server and Oracle ? 您是否使用了多种类型的数据库,如SQL Server 和 Oracle ? | 2 2 |
4 4 | Is Data Quality an 数据质量是一个 | 2 2 |
5 5 | Do you have a Single View of the Things of Importance, such as Customers ? 你有一个视图的东西很重要,如客户? | 2 2 |
6 6 | Do you have Master Data Management (MDM) in place ? 你有主数据管理( MDM )的地方? | 2 2 |
7 7 | Can you verify the derivation of all data (the Data Lineage') in your Reports ? 你能否确认派生的所有数据(数据天堂' )在您的报告? | 3 3 |
8 8 | Do you want to combine Excel data in your Reports ? 你想结合Excel数据在您的报告? | 3 3 |
9 9 | Does your Chief Exec have Report requirements that you cannot meet ? 贵首席执行官已报告的要求 , 你不能满足? | 3 3 |
10 10 | Is anyone using Mashups in your organisation ? 是任何人都使用混搭在您的组织 ? | 4 4 |
11 11 | Do you have a top-down view of Data Management in your organisation ? 你有自上而下鉴于数据管理在您的组织 ? | 5 5 |
12 12 | Does your organisation have a Data Governance function ? 贵组织有一个数据管理功能? | 5 5 |
This table provides a snapshot to help in the Assessment process. 此表提供的快照 , 以帮助评估过程。
STAGE 阶段 | BASIC 基本 | AVERAGE 海损 | IDEAL 理想 |
1) Data Sources 1 )数据源 | Knowledge in the 知识 heads 元首 of individuals. 个人 。 | Top 20 Applications known with list of Data Sources and Owners 排名前20位的应用与已知名单的数据来源和业主 | Agile development with refactoring techniques. 敏捷开发与重构技术。 |
No Data Models and poor documentation of links between code and databases. 没有数据模型和穷国之间的联系的文件的代码和数据库。 | Basic Data Dictionary in place. 基本数据字典到位。 | Data Models and sign-off by DBA on all changes. 数据模型 , 并签署过的数据库管理员对所有的变化。 | |
User access and sign-off for Data Dictionary 用户访问和签字的数据字典 | |||
2) Data Integration 2 )数据集成 | Ad-hoc integration using bespoke SQL Scripts 特设一体化使用定制的SQL脚本 | Some Templates established and commercial Tools in use. 某些模板建立和商业工具的使用。 | MDM approved, data owner sign-off, 山东批准,数据所有者签字, Data Quality is an 数据质量是一个 |
Software Tools linked to the Data Dictionary 软件工具与数据字典 | Clear and reconciled top-down and bottom-up views of data. 明确和协调的自上而下和自下而上的观点的数据。 | ||
3) Performance Rpts 3 )性能Rpts | One-off, often independent Dept. 一次性的,往往是独立的事业部 Spreadsheets 试算表 | Independent Maps, KPIs and drill-down to detailed Reports 独立的地图, 章程和钻取到详细的报告 | Integrated Maps, KPIs and drill-downs for Chief Exec 综合地图, 章程和演习下调为首席执行官 |
4) Internet Mashups 4 )互联网混搭 | None 毫无 | Isolated development 孤立发展 | Users aware 用户意识到 |
5) Data Governance 5 )数据管理 | None 毫无 | No end-to-end agreement. 没有端到端的协议。 | Procedures published, Roles and Responsibilities and Sign-off all in place. 出版程序,作用和责任 , 并注册了所有的地方。 |
Data lineage known and auditable. 数据系已知和审计。 |
In the future, the current trend to Widgets and end-user data integration will continue and user demands will increasingly call for easy access to all data at any time and using any device. 在未来,目前的趋势 , 以组件和最终用户数据整合将继续和用户的需求将越来越多地要求容易获得所有的数据在任何时间 , 使用任何装置。
The functionality offered by cell phones or mobiles will continue, with Apple's iPhone expected to maintain its position of leadership. 所提供的功能的手机或手机将继续与苹果的iPhone 预计将保持其领导地位。
This situation is shown in the following diagram, with four very different perspectives being seen by 这种情况表现在下面的图表,有4个非常不同的角度被认为是 groups :- 团体 : -
1) 1 )
Suppliers 供应商
2) 2 )
Users & Organisations 用户和组织
3) 3 )
University Research Departments 大学研究部门
4) 4 )
Students 学生

In the future, Databases will be accessible at any time and from any location using any Device. 今后,数据库将可在任何时间和任何地点使用任何装置。
This diagram shows how real-time links can be provided to all Databases. 此图显示了如何实时联系 , 可提供给所有数据库。

In addition, more data types, built-in compatible Data Models in the Clouds, mix-and-match selection of required Tables, with Platforms for Vertical Applications and creation of Data Marts. generation of Data and built-in resolution of the impedance mismatch between the Relational and Object approaches. Conceptually, there will be an Integrated Data Platform, with a range of superimposed Data Service Layers. 此外,更多的数据类型,内置兼容的数据模型中的云,混合搭配选择所需的表,与平台的垂直应用软件 , 并建立数据集市。 新一代数据和内置的解决阻抗不匹配之间的关系和对象的方法。从概念上来说,将有一个综合数据平台,具有广泛的叠加数据服务层。
Databases will come equipped with self-correction, self-monitoring and self-tuning. 数据库将配备自我校正,自我监督和自我调整。
This Architecture features three Levels. 这种结构特征三个层次。
Gartner predicts that within a few years, 80% of all Enterprises will have at least some involvement in Cloud Computing. Gartner预测 , 在几年之内, 80 %的所有企业将有至少有一些参与云计算。
Our thinking should therefore encompass Scenarios where some of our data will be located in the Clouds. 因此 , 我们的思维应该包括的情况下我们的一些数据将设在云中。
Data Integration and Data Quality must provide for integration with Cloud data. 数据整合和数据质量必须提供整合云数据。
This diagram shows that Data Sources and Data Quality On Demand Services can be in the Clouds. 此图显示 , 数据来源和数据质量On Demand服务可以云中。
DataQuality -on-Demand is provided by Informatica – http://www.informaticaondemand.com/ DataQuality按需提供Informatica - http://www.informaticaondemand.com/

The Data Dictionary will be located in the Clouds so that it will be readily available to anybody at any time and from any location. 在数据字典将设在云 , 以便将随时提供给任何人在任何时间和任何地点。
Here is an extract from a typical Dictionary : - 下面是一个典型的摘录词典: -
SOURCES 源 | TYPE 型 DATA OWNER 数据拥有者 | ||
CRM 客户关系管理 | Salesforce Salesforce的 Objects 物体 | Bobby is happy 鲍比很高兴 | Bobby Caldwell 鲍比考德威尔 |
HR 人力资源 | Custom Objects 定制对象 | Will meet face-to-face 将面对面 ||
Finance 财经 | Spreadsheets 试算表 | Ray sees things clearly 雷的事情清楚地看到 | Ray Charles 雷查尔斯 |
Source Object Explorer 源对象浏览器 - Informatica On Demand - Informatica 的On Demand - MS Integrated Services -质谱综合服务 |
Data Dictionary 数据字典 |

This Section describes the details the major Stages in the Road Map. 本节描述的细节主要阶段的路线图。
It is presented in a step-by-step sequence, from Data Sources 这是在一步一步序列,从数据源 to Data Governance. 数据治理。
The Steps are : - 该步骤是: -
·
Data Sources - 数据来源-
o ö
Identify the Data Sources 确定数据来源
o ö
Create Data Models 创建数据模型
·
Data Integration – 数据集成-
o ö
Design Target ERD Data Model for combined Data Sources 设计目标位移数据模型合并数据源
·
Mapping – 绘图-
o ö
Map Entities 地图实体
o ö
Map Attributes 地图属性
o ö
Define Rules for Relationships and Field validation 定义规则的关系和外地验证
·
Data Quality (DQ) – 数据质量(德泉) -
o ö
Produce DQ Profiles 生产部门宿舍概况
o ö
Agree required DQ Standards 同意需要德泉标准
o ö
Repeat Data Validation and Clean-Up as necessary 重复数据验证和清理的必要
·
Design the Data Mart 设计的数据集市
·
Performance Reports - 执行情况报告-
o ö
Agree KPIs with Users 同意章程的用户
o ö
Agree Top-Level Summary Reports 同意顶级摘要报告
o ö
Agree Detailed Reports 同意详细报告
·
Internet Mashups - 互联网混搭 -
o ö
Determine the requirements for Mashups 确定所需的混搭
o ö
Design and Build Mashups as appropriate 设计和建造适当的混搭
·
Data Governance - 数据管理-
o ö
Ensure Compliance with Policies and Procedures. 确保遵守政策和程序。
o ö
Modify as appropriate 适当的修改
* Wikipedia on Database Design * 维基百科的数据库设计 - http://en.wikipedia.org/wiki/Database_design - http://en.wikipedia.org/wiki/Database_design
* Wikipedia on Data Modeling * 维基百科的数据建模 - http://en.wikipedia.org/wiki/Data_modeling - http://en.wikipedia.org/wiki/Data_modeling
Here is a series of Steps in designing a Database : - 这是一系列的步骤在设计数据库: -
Step 1. Establish the Scope of the Database. 第1步。建立范围的数据库。
Step 2. Identify the 'Things of Interest' 第2步。确定'事物的利益'
Step 3. Define the Business Rules that determine how these 'Things of Interest' are related 第3步。界定业务规则 , 确定如何将这些'事物的兴趣相关
Step 4. Choose the Data Modelling Tool. 第4步。选择数据建模工具。
Step 5. Produce first draft Data Model and review with the Users. 第5步。生产第一稿和审查数据模型与用户。
Step 6. Ask the Users to provide sample data. 第6步。卖出的用户提供样本数据。
Step 7. Load data into Database and confirm the Design. 第7步。加载数据到数据库并确认设计。
A very valuable set of over 600 Kick-Start Data Models are available on the Database Answers Web Site : - 一个非常宝贵的一套600多启动数据模型都可以在数据库回答网址: -
- http://www.databaseanswers.org/data_models/index.html - http://www.databaseanswers.org/data_models/index.html
You will probably find something to give you an excellent start to designing a new Database. 您可能会找到一些给你一个良好的开端 , 以设计一个新的数据库。
If not, contact us by email at barryw@databaseanswers.org and we will help you to get started. 如果不是这样,通过电子邮件与我们联系在barryw@databaseanswers.org , 我们会帮助您开始使用。
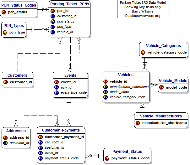
Here is an example of an Entity-Relationship Diagram for a Database designed for Parking Tickets in a Local Authority in the UK :- 下面是一个例子一个实体关系图的数据库设计的罚单在一个地方当局在英国: -

There is a wide choice of Data Modeling Tools and here is a sample of the most popular Tools available : - 有多种可供选择的数据建模工具 , 并在这里是一个示例最受欢迎的工具: -
* Data Modelling *数据建模 - http://www.databaseanswers.org/tutorial4_data_modelling/index.html - http://www.databaseanswers.org/tutorial4_data_modelling/index.html
* Database Design - http://www.databaseanswers.org/tutorial4_getting_started_with_db_design/index.html *数据库设计- http://www.databaseanswers.org/tutorial4_getting_started_with_db_design/index.html
* Understanding a Database Schema - http://www.databaseanswers.org/tutorial4_db_schema/index.html *了解一个数据库模式- http://www.databaseanswers.org/tutorial4_db_schema/index.html
Certification can be described as 'Necessary but not sufficient'. 认证可以被描述为'必要条件而不是充分。 In other words, some employers consider it as evidence that you have the necessary technical knowledge and skills to be a Database Administrator, but without any experience, it will not guarantee you a job. 换句话说,一些雇主认为这是证据 , 你有必要的技术知识和技能 , 是一个数据库管理员,但没有任何经验,但并不能保证你找到工作。
If you take your profession seriously and are committed to self-improvement, then you should certainly consider getting certified in the DBMS of your choice. 如果你认真考虑你的专业 , 并致力于自我改进,那么你当然应该考虑得到认证的数据库管理系统的选择。
Here are some very useful Microsoft Web Links : - 这里有一些非常有益的Microsoft Web 链接: -
* Overview of Certification *认证概况 - http://www.microsoft.com/learning/mcp/default.mspx - http://www.microsoft.com/learning/mcp/default.mspx
* Database Administrator *数据库管理员 - http://www.microsoft.com/learning/mcp/mcitp/dbadmin/default.mspx - http://www.microsoft.com/learning/mcp/mcitp/dbadmin/default.mspx
* Microsoft Certified Master *微软认证大师 - http://www.microsoft.com/learning/mcp/master/sql/default.mspx - http://www.microsoft.com/learning/mcp/master/sql/default.mspx
* Certified Database Architect *认证数据库架构师 - http://www.microsoft.com/learning/mcp/architect/database/default.mspx - http://www.microsoft.com/learning/mcp/architect/database/default.mspx
Examine the Query Execution Plan to make sure that the appropriate Indexes have been created and are being used properly. 检查查询执行计划 , 以确保适当的指标已经建立和正在使用得当。
Skills include T-SQL for SQL Server and PL/SQL for Oracle. 技能包括的T - SQL 的SQL Server和PL / SQL 的Oracle 。
A good Database Administrator (DBA) likes to have responsibility for a clearly defined area, namely a production Database. 一个很好的数据库管理员(管理员)喜欢有责任明确界定的领域,即生产数据库。 He (or she) is happy to make decisions and defend them against questions from Developers, Managers and End-Users. 他(或她)很高兴地作出决定 , 并保护他们对问题从开发,管理和最终用户。
It is useful for a Database Designer to have a DBA background, but is likely to welcome the challenge of interacting with Users, creating a design for a new Database and working with Users to get agreement on the new design. 它是有用的数据库设计有一个管理员的背景,但很可能会欢迎的挑战 , 与用户,创造了设计一个新的数据库 , 并与使用者取得一致意见的新设计。
* Wikipedia on Data Integration * 维基百科的数据集成 - http://en.wikipedia.org/wiki/Data_integration - http://en.wikipedia.org/wiki/Data_integration
* Wikipedia on Data Quality * 维基百科的数据质量 - http://en.wikipedia.org/wiki/Data_quality - http://en.wikipedia.org/wiki/Data_quality
* Wikipedia on Microsoft's Integration Services - * 维基百科在微软的集成服务-
http://en.wikipedia.org/wiki/SQL_Server_Integration_Services http://en.wikipedia.org/wiki/SQL_Server_Integration_Services
Case Study 个案研究
Here's a Case Study on the Database Answers Web Site about Data Integration in the Clouds 这里有一个案例研究数据库回答网站上称 , 数据集成在云
http://www.databaseanswers.org/data_integration_case_study.html http://www.databaseanswers.org/data_integration_case_study.html
Connecting Databases 连接数据库
One of the requirements might be to connect separate physical Databases. 的要求之一可能是连接不同的物理数据库。
In order to achieve this, the requirements can be defined and then appropriate products can be selected from chosen vendors. 为了实现这一目标,要求可以定义 , 然后适当的产品可以选择供应商的选择。 For example , 例如,
a simple techniques is to prefix a Table name with the Database name in an SQL statement. 一个简单的技术是前缀表名称数据库名称的SQL语句。
Architectures are vitally important to an understanding of Data Integration. 架构是非常重要的一项谅解的数据集成。
After the appropriate Architecture has been correctly designed, the choice of Products can be made. 经过适当的建筑已经被正确地设计,选择产品可以。
It is possible that sometimes these Products might be developed in-house, especially if an organization or individual has experience and a Library of Software Utilities has been established. 这是可能的 , 有时这些产品可能是内部开发的,特别是如果一个组织或个人的经验和图书馆软件工具 , 已经成立。
A number of different Architectures are included in this Section to provide a starting-point for specific Projects. 一些不同的架构都列在这一节提供一个起点具体项目。
For planning the Steps for a Project, here is a general Approach 规划中的步骤进行了一个项目,这是一个一般方法 : - : -
Step 1. Establish the Scope of both Sources and Targets. 第1步。建立的范围都源和目标。
Step 2. Identify the key Data Owners within the Scope. 第2步。找出主要数据拥有者的范围内。
Step 3. Define the Mappings between Source and Target Data Items 第3步。定义的映射关系和目标数据源的项目
Step 4. Agree the minimum acceptable Data Quality standards. 第4步。同意 , 可接受的最低数据质量标准。
For example, every Address will be validated. 例如,每一个地址将被验证。
This page lists some useful Web Links for Customer Data Integration : – 此页列出了一些有用的网站链接的客户数据集成: -
http://www.databaseanswers.org/customer_data_integration.html http://www.databaseanswers.org/customer_data_integration.html
Mapping is defined at the field level between all Sources and Targets. 映射的定义是在外地一级之间的所有来源和目标。
For example, for Local Government, a Voter from the Electoral Register can be mapped to a Customer in the Customer Master Index. 例如,对于当地政府,选民从选民登记册可以映射到一个顾客在客户总索引。
A Parking Ticket Vehicle Owner can also be mapped to the same Customer. 停车场票务车主也可以映射到相同的客户。
When there are many sources of similar data, such as Customers, there are frequently duplicate records. 当有许多类似的数据来源,如客户,有经常重复的记录。
For example , 例如, in the 在
In the 在
The rules for recognizing and resolving this kind of problem has led to the development of software for Deduplicating records. 规则的认识和解决这一问题已导致软件的开发Deduplicating记录。 This process is informally referred to as 'de-duping', especially by people who do a great deal of it. 这一进程是非正式地称为'去愚弄' ,特别是人谁做了大量的它。
Best Practice is to look for a commercial product, rather than to write your own bespoke software because it usually takes longer than expected and commercial products can be quite cheap. 最好的做法是寻找一个商业产品,而不是写自己的定制软件 , 因为它通常需要比预期更长的时间和商业产品可以相当便宜。
This page on the Database Answers Web Site is an excellent starting- point : - 此网页上的数据库回答网站是一个很好的起点: -
http://www.databaseanswers.org/deduping.html http://www.databaseanswers.org/deduping.html
This diagram shows a top-down view of the major Components in the Architecture. 此图显示自上而下期的主要组成部分的建筑。
This diagram shows details of the Data Integration Component in the Architecture shown above. 此图显示详细的数据集成组件的体系结构如上所示。
The use of Web Services allows some Components in this Architecture to be distributed in the Clouds. 使用Web服务让一些部件在这个架构的分布在云中。

MDM requires a Common Data Model as the Target to which data from multiple Sources can be loaded. 主数据管理需要一个共同的数据模型为目标的数据从多种来源可以加载。
This Data Model can used to provide a generic, flexible foundation for a Data Services Layer. 这个数据模型可以用来提供一个通用的,灵活的基础 , 通过数据服务层。
This diagram shows a very high-level Data Model which is one candidate for this kind of CDM. 此图显示了非常高层次数据模型 , 这是候选人的这种清洁发展机制。
In practice, this is never used because it is too cumbersome and makes it difficult to obtain with the interested Stakeholders. 在实践中,这是从来没有使用 , 因为它过于复杂 , 因此很难获得与利害攸关者。 It can also postpone difficult decisions and therefore can encourage bad practice. 它也可以推迟困难的决定 , 因此 , 可以鼓励不良做法。

If one of the Data Sources is Salesforce.com, then knowledge of the Salesforce Database design is vital. 如果其中的数据来源是用Salesforce.com ,然后知识的Salesforce的数据库设计是至关重要的。
The ERD is shown in a Chapter at the end of this document. 的ERD显示为一章 , 在本文件的结尾。
The most important Entities are Account ( ie Customer), Case, Contact, Contract, Partner 最重要的实体的帐户( 即客户) ,案例,联系方式,合同,合作伙伴
A Customer Master Index (CMI) is very important in establishing a Single View of a Customer. 顾客总索引(海事)是非常重要的建立一个单一视图的客户。 The CMI consists basically of cross-references between each Source System and the single Target System. 国际海事委员会基本上由相互参照彼此源系统和目标系统的单一。

One of the major components in Master Data Management ('MDM') is Customers. 其中一个主要组成部分的主数据管理( '山东' )是客户。
A Customer Master Index, ('CMI') supports a Single View of a Customer. 顾客总索引, ( '海事' )支持的单一视图的客户。
Master Data Management applies the same principles to all the 'Things of Interest' in an organisation . 主数据管理 , 同样的原则适用于所有的'事物的兴趣的一个组织 。
This can typically include Employees, Products and Suppliers. 这通常包括员工,产品和供应商。
MDM involves the same kind of operations as a CMI. 主数据管理涉及到同样的行动作为一个海事委员会。 That is, identification and removal of duplicates, and putting in place to eliminate duplicates in any new data loaded into the Databases. 也就是说,查明和消除重复,并建立以消除重复的任何新的数据加载到数据库。
There is a wide choice of software vendors offering MDM products. 有多种可供选择的软件供应商提供的MDM产品。
De-duplication and Address validation is a niche market in this area. 重复和地址验证是一个利基市场在这一领域。

On my Database Answers Web Site, I have a Tutorial on Getting Started in MDM : - 数据库的回答在我的网站,我有一个入门教程中的主数据管理: -
These building-blocks represent successive levels that can be put in place in a controlled manner. 这些构建模块,是历届水平 , 可以制定一个控制的方式。
Each building-block builds on the previous manner. 每个构建块建立在以往的方式。
This can be used in the planning and control of the Data Management. 这可用于规划和控制的数据管理。
Data Governance provides a thread of continuity through the process and can ensure the integrity and consistency of the data. 数据管理提供了一个线程连续性的过程 , 可以确保信息的完整性和一致性的数据。

Here's a page on the Database Answers Web Site discussing Performance Reports : - 这里有一个网页数据库回答网站讨论业绩报告: -
http://www.databaseanswers.org/tutorial4_integrated_performance_reporting/index.html http://www.databaseanswers.org/tutorial4_integrated_performance_reporting/index.html
The Information Catalogue records a range of critical data related to a Data Migration activity. 信息目录记录了一系列重要的数据相关的数据迁移活动。
For example, a list of Entities, Tables, Fields Mappings and 例如,清单的实体,表,字段映射和 Rules for Relationships and Validation. 规则的关系和验证工作。
This Templates is used to define the mapping of Entities or Tables from a specific Source to a specific Target. 此模板用于定义映射表的实体或来自特定来源的具体目标。
For example, from an Electoral Register to a Generic Customer Services Data Model (GCDM). 例如,从选民登记册通用客户服务数据模型( GCDM ) 。
This Transformation is supported by Mapping Specifications and the appropriate software. 这一转变是支持的绘图规格和相应的软件。
This software can be either manually-coded SQL, a specialized solutions , such as Salesforce's Excel Connector, 这个软件可以是手动编码的SQL , 一个专门的解决方案 ,如Salesforce的Excel的连接器,
or a general-purpose commercial product, such as Informatica . 或通用的商业产品,如Informatica 。
Source Table 源表 | Target Table 目标表 | Comment 评论 |
Example : Electoral Register 例如:选民登记册 | Example : Customer 例如:客户 |
|
Example : Elections 例如:选举 | Example : Customer_Event 例如: Customer_Event |
|
This Template defines the correspondence between Fields in Data Sources and Targets. 此模板的定义之间的来往信函场的数据源和目标。
An example of this Template in use is included in Section 6.4. 这方面的一个例子模板中使用列入第6.4 。
SOURCE 源 TABLE 表 | DATA 威刚 ITEM 项目 | TYPE 型 | VALIDATION 验证 | TARGET 目标 TABLE 表 | TARGET 目标 ATTRIBUTE 属性 | COMMENT 评论 | |||
| | | | | | | | |
These Business Rules define the conditions that Relationships between Entities must support. 这些业务规则规定的条件 , 各实体之间的关系必须支持。
They can be translated into SQL which can be applied as Test Conditions for the Data Warehouse. 它们可以被翻译成的SQL这可作为测试条件的数据仓库。
A sample is provided for as an example. 将样本规定作为一个例子。
For example, many people can live at the same Address. 例如,许多人都生活在同一个地址。
These are the Rules for validation of the data in a Table. 这些规则的验证中的数据表。
Two example Rules are provided for guidance. 两个例子规则规定的指导。
DATA ITEM 数据项 | TYPE 型 | VALIDATION 验证 | COMMENT 评论 |
Example : address_id 例如: address_id | Integer 整数 | >0 and unique “ 0和独特 | Unique Identifier for each Address. 唯一标识符 , 每个地址。 |
Example : easting 例如:东 | Integer 整数 | A six-digit number, less than 660000 6位数字,不到六十六点零零万 | The Easting coordinate for a BLPU 协调的东一BLPU |
|
It is quite common to develop bespoke software for smaller internal projects with limited scope. 这是很常见的软件开发定制的小型内部项目的范围有限。
Organisations frequently build up a Library of Data Integration software 经常组织 建立一个图书馆的数据集成软件
Major vendors for Integration Tools include Informatica and Microsoft. 主要供应商的集成工具包括Informatica和微软。
Details are shown in a separate document. 详情列于一个单独的文件。
There are three Tutorials on the Database Answers Web Site that are helpful : - 有三个教程数据库回答网站 , 是有益的: -
i) Data Quality i )数据质量 - http://www.databaseanswers.org/presentations/Strategy_for_Data_Quality.ppt - http://www.databaseanswers.org/presentations/Strategy_for_Data_Quality.ppt
ii) Master Data Mgmt 二)主数据管理 - http://www.databaseanswers.org/tutorial4_bp_in_mdm/index.html - http://www.databaseanswers.org/tutorial4_bp_in_mdm/index.html
iii) MDM and Ref Data 三)主数据管理和参照数据 - http://www.databaseanswers.org/presentations/MDM_and_Ref_Data.ppt - http://www.databaseanswers.org/presentations/MDM_and_Ref_Data.ppt
Informatica offers Certification in Data Integration : - Informatica提供认证的数据集成: -
http://www.informatica.com/products_services/education_services/certification/Pages/index.aspx http://www.informatica.com/products_services/education_services/certification/Pages/index.aspx
To be competent in this area it is important to have a clear understanding of the end-to-end process of transforming Source data into Target data and to derive satisfaction from achieving the end-result of seeing good-quality data loaded and available for subsequent analysis and reporting. 有能力在这方面重要的是要有清醒的认识的端到端的过程转化源数据到目标数据 , 并从中取得满意的最终结果看到高质量的数据加载和供以后分析和报告。
Someone who works in this area is happy to work with Developers, Managers and End-Users. 有人谁的作品在这方面很高兴能与开发人员,管理人员和最终用户。
Two articles on Wikipedia summarise the State-of-the-Art on Wikipedia 上的两篇文章总结了国家最先进的对
Performance Reports and Business Intelligence are very similar in their interpretation. 执行情况报告和商务智能是非常相似的解释。
There are three areas involved : - 有三个领域包括: -
i) 一)
Determine the Data Sources from the Data Marts 确定数据来源的数据集市
ii) 二)
Choose the commercial Report-Writer 选择商业报告撰写人
iii) 三)
Create Data Validation and Transformation procedures 创建数据验证和转换程序
Report Templates are available showing Content and Layout for standard Ad-Hoc and Off-the-Shelf Reports. 报告模板 , 可显示的内容和布局的标准特设和现成的报告。
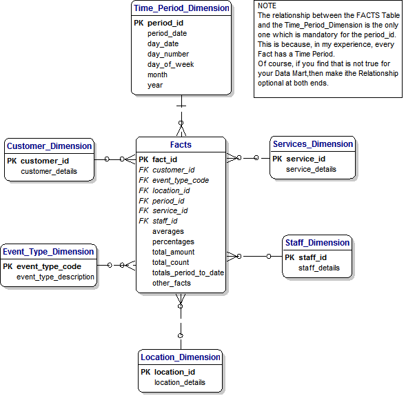
This diagram shows a Data Model for a Data Mart to hold data about Parking Tickets issued by a Local Authority in the 此图显示一个数据模型的数据集市进行数据停车罚单的一个地方当局的
It was produced in a Word document from early discussion with the End-User and was very helpful in establishing communication and a collaborative method of working. 这是制作一个Word文档从早期讨论的最终用户 , 是非常有帮助建立沟通和协作的工作方法。
End-users find to easier to understand and agree to this kind of Data Model than a formal ERD. 最终用户寻找到更容易理解和同意这种数据模型比一个正式的位移。
This approach is therefore recommended. 这种做法因此 , 建议。
Each Fact is associated with a number of Dimensions. 每一项事实 , 与一些方面的问题。
The 'FACTS' Table contains the list of data items which is available. 的'事实的表中包含的数据清单的项目可用。
The other Tables are called 'Dimensions' and define how the Facts can be analysed . 其他表称为'尺寸' , 并确定如何在事实加以分析 。
This Map shows Key Performance Indicators ( KPIs ) for the Wards in a Local Authority 这份地图显示关键性能指标( KPI )的病房的一个地方当局
Each Ward is displayed in either Red , Amber or Green, depending in whether the KPIs Threshold values are reached or exceeded. 每个病房中显示或者红色 ,黄色或绿色,这取决于是否在阈值的关键业绩指标达到或超过。
Red indicates a situation that requires urgent management attention, amber is a warning and green is within acceptable limits. 红色表明这种状况迫切需要管理的重视,琥珀是一种警告和绿色是在可接受的限度。
This Report shows the total count of Customers gained and lost in an imaginary South-East Region 此报告显示总数客户获得和失去的是虚构的东南地区
RPt.1 Total Customers Gained and Lost by Week RPt.1客户总数积累和丢失周 | |||||||
Date selected: Month of January, 2010 日期选择: 1月份, 2010年 | |||||||
Week Ending 一周 | Location 位置 | Total Gained 共计取得的 | Total Lost 损失总额 | ||||
March 6 th 09 3月6 日 09 | SE Region 东南地区 | 10 10 | 10 10 | ||||
March 13 th 09 3月13 日 09 | SE Region 东南地区 | 20 20 | 20 20 | ||||
March 20 th . 09 3月20 日 。 09 | SE Region 东南地区 | 30 30 | 30 30 | ||||
March 27 th . 09 3月27 日 。 09 | SE Region 东南地区 | 40 40 | 40 40 | ||||
April 3 rd / 09 4月3 路 / 09 | SE Region 东南地区 | 50 50 | 50 50 | ||||
April 10 th . 09 4月10 日 。 09 | SE Region 东南地区 | 30 30 | 30 30 | ||||
April 17 th . 09 4月17 日 。 09 | SE Region 东南地区 | 20 20 | 20 20 | ||||
April 24 th . 09 4月24 日 。 09 | SE Region东南地区 | 10 10 | 10 10 | ||||
. 。
This Report shows the total count of Customers gained and lost for 此报告显示总数客户获得和失去的
RPt.1 Total Customers Gained and Lost by Week RPt.1客户总数积累和丢失周 | ||||||
Date selected: Month of January, 2010 日期选择: 1月份, 2010年 | ||||||
Week Ending 一周 | Location 位置 | Total Gained 共计取得的 | Total Lost 损失总额 | |||
March 6 th 09 3月6 日 09 | 1 1 | 1 1 | ||||
March 13 th 09 3月13 日 09 | 2 2 | 2 2 | ||||
March 20 th . 09 3月20 日 。 09 | 3 3 | 3 3 | ||||
March 27 th . 09 3月27 日 。 09 | 4 4 | 4 4 | ||||
April 3 rd / 09 4月3 路 / 09 | 5 5 | 5 5 | ||||
April 10 th . 09 4月10 日 。 09 | 3 3 | 3 3 | ||||
April 17 th . 09 4月17 日 。 09 | 2 2 | 2 2 | ||||
April 24 th . 09 4月24 日 。 09 | 1 1 | 1 1 | ||||
This table shows a sample Template of unrealistic data for Parking Ticket Reports. 此表显示样本模板不现实数据罚单报告。
The Template is available on this page of the Database Answers Web Site : - 模板可在此网页上的数据库回答网址: -
http://www.databaseanswers.org/Parking_Rpts/PK06_TotalPaidPCNs_withPaymentMethod_demo_rpt.xls http://www.databaseanswers.org/Parking_Rpts/PK06_TotalPaidPCNs_withPaymentMethod_demo_rpt.xls
PK.6 - Report on Total PCNs Paid with Payment Methods PK.6 -报告共计PCNs支付付款方式 | ||||||||||
Date selected: Month of January, 2010 日期选择: 1月份, 2010年 | ||||||||||
PCN Type 个人通信网类型 | Source 来源 | Payment Method 付款方式 | PCNs Paid PCNs付费 | Amount Paid 支付的金额 | ||||||
PCN - BLE 个人通信网-竹叶提取液 | H H | Credit Card 信用卡 | 5 5 | £300.00 £ 300.00 | ||||||
PCN - BLE 个人通信网-竹叶提取液 | O ö | Cheque 支票 | 186 186 | £11,160.00 £ 11,160.00 | ||||||
PCN - BLE 个人通信网-竹叶提取液 | O ö | Credit Card 信用卡 | 1 1 | £60.00 六十零点〇 〇英镑 | ||||||
PCN - BLE 个人通信网-竹叶提取液 | O ö | Postal Order 邮政汇票 | 4 4 | £240.00 二百四点○○英镑 | ||||||
PCN - BLE 个人通信网-竹叶提取液 | U ü | Auto Phone Payment 自动电话付款 | 594 594 | £35,700.00 £ 35,700.00 | ||||||
PCN - CCTV 个人通信网-中央电视台 | H H | Credit Card 信用卡 | 3 3 | £150.00 一百五十点〇 〇英镑 | ||||||
PCN - CCTV 个人通信网-中央电视台 | H H | Debit Card 借记卡 | 5 5 | £250.00 二百五十点零零英镑 | ||||||
PCN - CCTV 个人通信网-中央电视台 | O ö | Cheque 支票 | 171 171 | £8,700.00 £ 8,700.00 | ||||||
PCN - CCTV 个人通信网-中央电视台 | O ö | Postal Order 邮政汇票 | 2 2 | £100.00 £ 100.00 | ||||||
PCN - CCTV 个人通信网-中央电视台 | U ü | Cash 现金 | 50 50 | £2,500.00 £ 2,500.00 | ||||||
PCN - CCTV 个人通信网-中央电视台 | U ü | Cheque 支票 | 5 5 | £250.00 二百五十点零零英镑 | ||||||
PCN - DTE 个人通信网-终端 | H H | Credit Card 信用卡 | 28 28 | £1,680.00 £ 1,680.00 | ||||||
TOTAL 总计 | 10,000 10,000 | £500,000 五十零点〇万英镑 | ||||||||
A wide range of vendors have realized that many User requirements for Performance Reports have a similar style for layout and content and that it is therefore possible to define Templates and general-purpose reporting software. 广泛的厂商已经认识到 , 许多用户要求执行情况报告的一个类似风格的布局和内容 , 并因此可能确定模板和通用报告软件。 Products available from Microsoft are described in a separate document. 可以从Microsoft产品中所描述的另一份文件。
Here's a Tutorial from Database Answers on 这里有一个教程从数据库解答 Integrated Performance Reporting – 综合的执行情况报告-
http://www.databaseanswers.org/tutorial4_integrated_performance_reporting/index.html http://www.databaseanswers.org/tutorial4_integrated_performance_reporting/index.html
Certification is discussed in Section 1.6.1 in these terms : - 认证是1.6.1节讨论的这些条款: -
Certification can be described as 'Necessary but not sufficient'. 认证可以被描述为'必要条件而不是充分。 In other words, some employers consider it as evidence that you have the necessary technical knowledge and skills to be a Database Administrator, but without any experience, it will not guarantee you a job. 换句话说,一些雇主认为这是证据 , 你有必要的技术知识和技能 , 是一个数据库管理员,但没有任何经验,但并不能保证你找到工作。
If you take your profession seriously and are committed to self-improvement, then you should certainly consider getting certified in the DBMS of your choice. 如果你认真考虑你的专业 , 并致力于自我改进,那么你当然应该考虑得到认证的数据库管理系统的选择。
Here is a Web Link discussing the role of Microsoft Certified Technology Specialist in SQL Server Business Intelligence : - 这是一个网络链接的作用的讨论微软认证技术专家在SQL Server商业智能: -
http://www.microsoft.com/learning/mcp/mcts/bi/default.mspx http://www.microsoft.com/learning/mcp/mcts/bi/default.mspx
When you are planning to produce Reports, it is vital to plan for changes to avoid disappointment. 当您规划编制报告,这是至关重要的计划更改 , 以避免失望。
The most common response when Users get their much-anticipated Reports for the first time, is for them to say – “Oh dear, that isn't really what I wanted'. 最常见的反应时 , 用户都在期待已久的报告 , 第一次,是他们说- “哦 , 亲爱的,这不是真的 , 我想' 。
Even when the Reports meet their Requirements, which will have been well-documented, and probably signed-off by the Users, they still want changes made. 即使报告满足他们的需求,这将有详细记录,并可能签署小康由用户,他们仍然希望能够更改。
There are some technical things you can do, including specifications for Report Templates which capture the features in families of similar Reports. 有一些技术性的东西你可以做,包括规范的报告模板 , 捕获的功能在家庭中的类似报告。
From a procedural point of view, you can discuss with the Users, how they see the patterns of future changes, and try to understand the operational environment. 从程序的角度来看,您可以与用户,他们是如何看到未来的格局变化,并尝试了解业务环境。 This will help you see how the Reports fit into their management style and 这将帮助您了解如何报告纳入其管理方式和
You can identify a progression from KPIs (Key Performance Indicators), Traffic Light Reports (using Red, Amber and Green to indicate the seriousness of situations being reported on), Dashboards, Scorecards 你可以找到一个发展的关键业绩指标 (关键绩效指标) ,交通灯报告(使用红色,黄色和绿色表明局势的严重性 , 正在报告) ,仪表板,记分卡
This will help you to arrange for the appropriate management education so that you and your Users are always in step, with your planning for what is just around the corner. 这将帮助您安排适当的管理教育 , 使您和您的用户总是一步,与您的计划是什么指日可待。
To be competent in this area of Performance Reporting it is useful to be able to see things from the User's perspective and formulate the layout and content of the Reports accordingly 有能力在这一领域的执行情况报告是有益的就可以看到的东西从用户的角度 , 制定的布局和内容的报告因此
People who are successful working in this area are happy to work with End-Users and formulate Report requirements in a style that can be easily understood and implemented by the developers who might be the Report specialist. 谁是成功的人在这个领域工作的很高兴与最终用户和制订报告要求风格 , 可以很容易地理解和实施的开发谁可能是专家的报告。
They are subsequently able to implement the inevitable changes requests by the End-user and manage the expectations of the End-user and developers. 他们随后能够实施的不可避免的变化要求的最终用户和管理的期望 , 最终用户和开发人员。
Wikipedia provides a useful introduction to Enterprise Mashups – 维基百科提供了有益的介绍企业 Mashup -
Wikipedia defines Enterprise Mashups as : - 企业 Mashup 维基百科的定义为: -
“ a Web application that combines data from one or more sources … thereby creating a new and distinct Web service that was not originally provided by either source. “一个Web应用程序 , 结合数据从一个或多个源...从而创造一个新的和不同的网络服务 , 不提供任何最初来源。
A Mashup [is] frequently done by APIs , [for example] data from Google Maps combined with location 阿混合 [是]经常做的宣传短片 , [例如]数据从谷歌地图结合位置 real estate data.” 房地产的数据。 “
Best Practice will discuss how to prepare a Business Case and create Mashups 最佳做法将讨论如何编写商业案例 , 并建立混搭
Mashups are most frequently created by Developers, but they are increasingly being produced using Web Sites like Boomi , that offer high-level Tools that can be used by non-professional developers to create Mashups . 混搭是最常见的开发所造成的,但它们正越来越多地被采用等网站Boomi ,提供高级别工具 , 可用于非专业开发人员能够创建混搭 。
Mashups are frequently associated with Widgets that are placed on PC Pages or 混搭经常与构件 , 以便放置在电脑网页或
Templates cover specification of User Requirements and compliance with Data Governance. 模板覆盖规格用户的需求 , 并遵守数据治理。
Tools for creating Mashups are provided by a number of commercial Suppliers, for example : - 工具创建混搭所提供的一些商业供应商, 例如: -
i) 一)
Boomi – http://www.boomi.com/ Boomi - http://www.boomi.com/
ii) 二)
Google Mashup Editor - http://en.wikipedia.org/wiki/Google_Mashup_Editor 谷歌 Mashup编辑器- http://en.wikipedia.org/wiki/Google_Mashup_Editor
iii) 三)
Jackbe - http://en.wikipedia.org/wiki/JackBe Jackbe - http://en.wikipedia.org/wiki/JackBe
iv) 四)
Microsoft Popfly - http://en.wikipedia.org/wiki/Microsoft_Popfly 微软Popfly的 - http://en.wikipedia.org/wiki/Microsoft_Popfly
Tutorials will be derived from a review of Mashup Data Architectures. 教程将来自审查混合数据结构。
The best way to demonstrate the potential is to produce something quickly that meets a genuine business requirement. 最好的方式表现出的潜力是生产的东西很快 , 满足真正的业务需求。
The best way to identify the requirement is to engage with Stakeholders to determine what kind of data they need that they are not currently getting, especially data that comes from more than one source . 最好的方式来确定的要求是 , 与利益相关者参与 , 以确定什么样的数据 , 他们需要 , 他们目前没有得到,特别是数据来自多个来源。
To be successful in creating Mashups it is necessary to possess a number of qualities : - 要成功地建立混搭有必要拥有一些素质: -
* have some level of experience as a developer *有一定程度的经验作为一个开发
* to like to work with users * 喜欢与用户
* to enjoy seeing results produced quickly that meet a clearly defined User requirement. * 享受很快看到成果 , 以满足一个明确界定的用户需求。
* to enjoy keeping up-to-date with innovations in fast-moving technology * 享受跟上最新的创新快速发展的技术
* to be able to recognize innovations that are important and have lasting power. * 能够认识到创新是重要的和有持久的动力。
Martin Fowler is a highly-respected writer in State-of-the-Art topics and has a Catalog of Enterprise Architectures – 马丁福勒是一个高度尊重作家在国家最先进的主题和有目录的企业基础架构-
http://martinfowler.com/eaaCatalog/ http://martinfowler.com/eaaCatalog/
Mike Walker's Blog is worth a look – 麦克沃克的博客是值得期待-
Modelling Tool and Consulting for IT Architects with download Trial -
http://www.mega.com/index.asp/l/en/c/ea
MEGA Database Builder – 大型数据库的建立-
http://www.mega.com/index.asp/l/en/c/product/p/mega-modeling-suite/p2/mega-database-builder http://www.mega.com/index.asp/l/en/c/product/p/mega-modeling-suite/p2/mega-database-builder
Modelling Suite for 建模套件
http://www.mega.com/index.asp/l/en/c/product/p/mega-modeling-suite http://www.mega.com/index.asp/l/en/c/product/p/mega-modeling-suite
Blog for Architects - http://chiefarchitect.squarespace.com/ea/ 博客建筑师- http://chiefarchitect.squarespace.com/ea/
* Popfly on Architectures – * Popfly的关于结构-
* http://www.popfly.com/users/tooh/Enterprise%20Architecture%20Mashup * http://www.popfly.com/users/tooh/Enterprise % 20Architecture % 20Mashup
From this Blog - http://togaforblunder.blogspot.com/2007/10/how-to-develop-complete-picture-of.html 从这个博客 - http://togaforblunder.blogspot.com/2007/10/how-to-develop-complete-picture-of.html
* Wikipedia on Data Governance - http://en.wikipedia.org/wiki/Data_governance * 维基百科数据治理- http://en.wikipedia.org/wiki/Data_governance
* Alignment of *对准
http://www.information-management.com/infodirect/2009_115/enterprise_architecture_togaf-10015189-1.html?ET=informationmgmt:e886:2099687a:&st=email http://www.information-management.com/infodirect/2009_115/enterprise_architecture_togaf-10015189-1.html?ET=informationmgmt:e886:2099687a:&st=email
If you are active in this area, you should consider joining a professional organizational. 如果您是活跃在这一领域,你应该考虑加入一个专业组织。
This helps you to network with your peer group and will encourage you to keep up-to-date in knowledge and professional practice. 这可以帮助您与您同行网络集团 , 并会鼓励你随时掌握最新的知识和专业实践。
Here are two organisations that are planning active roles in Data Governance : - 这里有两个组织 , 正计划积极作用数据治理: -
i ) The Data Governance Institute (Membership starts at $150 for individuals ) : - i )在数据管理研究所(会员始于150美元的个人) : -
http://www.datagovernance.com/ http://www.datagovernance.com/
ii) The Data Governance and Stewardship Community of Practice ($150/year ) 二)数据管理和指导实践社区( $ 150/year ) : - : - - http://www.datastewardship.com/ - http://www.datastewardship.com/
It includes coverage of some very useful Case Studies : - 它包括范围的一些非常有用的个案研究: -
http://www.datastewardship.com/content.aspx?page_id=22&club_id=885168&module_id=37956 http://www.datastewardship.com/content.aspx?page_id=22&club_id=885168&module_id=37956
It also maintains a Data Governance Software Web Site : - 它还设有一个数据管理软件网站: -
http://www.datagovernancesoftware.com/ http://www.datagovernancesoftware.com/
and Sarbanes-Oxley Web Site - http://www.sox-online.com/ 与 Sarbanes - Oxley 法案网站- http://www.sox-online.com/
Successful Data Governance requires successful completion of many Tasks, most of which are not technical and all of which are complex and challenging.
The process of initially establishing Data Governance will always take much longer than anticipated. Therefore, management of expectations is very important.
It is necessary to aim for collaboration and by-in from the start.
This buy-in must be top-down and bottom-up.
The top-down buy-in manifests itself by, for example, a realization that 'Data Quality is an Enterprise Issue'.
The bottom-up buy-in is important because quality of Source data is critical and must be good, otherwise any Data Governance issue will fail.
Auditing, for example, of database changes, is a basic requirement.
The Steps involved are as follows : -
Step 1. Determine the principles and goals of Data Governance.
For example 'Data Quality is an Enterprise Issue'.
Step 2. Clarify Roles and responsibilities, both top-down and bottom-up.
Step 3. Obtain agreement on how success will be measured. 第3步。取得一致就如何衡量成功的标准将。
Step 4. Determine Data Quality standards at all phases in ETL
Step 4. Avoid a demanding schedule.
Step 5. Establish a spirit of collaboration and ownership of a common problem.
This will help obtain timely resolution of all issues.
* Standard documents (Intranet Forms) for sign-off to plan and control Data Management.
* Data Governance - http://datagovernance.com/dgi_framework.pdf
The basis for a Self-Assessment checklist is in place.
Data Standardisation in Public Sector –
- http://www.databaseanswers.org/presentations/data_standards_in_public_sector.ppt
Strategy for Information Mgt - http://www.databaseanswers.org/presentations/info_mgt_strategy.ppt
It is essential to get key Stakeholders involved and one good way to achieve this is by arranging Facilitated Workshops. Where necessary, you can supplement these with and one-on-one discussions between you or your team and specific individuals who have concerns that are best resolved before holding Workshops.
To be successful in Data Governance it is important to be comfortable working with senior management and to have a clear idea of what is achievable in large organizations and how to establish agreement over overall goals for an enterprise.
Someone who works in this area is happy to work with senior management and will understand just enough about technology to make an effective contribution and to ensure that the role of technology is used to the maximum effect.
The Information Catalogue plays a very important role in supporting three activities related to systems generation : -
In addition, the Information Catalogue is used to record Users with Roles and Responsibilities and to keep track of progress in signing-off milestones, Project documents and so on.
The Information Catalogue will be stored 'in the Clouds' so that it will be accessible to anyone, at any time and from any place using any device.
This diagram shows the Data Model for the Information Catalogue, including an interface to Salesforce Objects and Custom Objects.

. 。
This Case Study is taken from Local Government is based on the experience of Database Answers Ltd. gained over a five year period working with Local Authorities in the
This Case Study can be applied to Microsoft's ' peopleready ' Project : -
http://www.microsoft.com/business/peopleready/en-us/
It is presented in a step-by-step sequence, from Data Sources 这是在一步一步序列,从数据源 to Data Governance. 数据治理。
The Steps are : - 该步骤是: -
·
Data Sources - 数据来源-
o ö
Identify the Data Sources 确定数据来源
o ö
Create Data Models 创建数据模型
·
Data Integration – 数据集成-
o ö
Design Target ERD Data Model for combined Data Sources 设计目标位移数据模型合并数据源
·
Mapping – 绘图-
o ö
Map Entities 地图实体
o ö
Map Attributes 地图属性
o ö
Define Rules for Relationships and Field validation 定义规则的关系和外地验证
·
Data Quality (DQ) – 数据质量(德泉) -
o ö
Produce DQ Profiles 生产部门宿舍概况
o ö
Agree required DQ Standards 同意需要德泉标准
o ö
Repeat Data Validation and Clean-Up as necessary 重复数据验证和清理的必要
·
Design the Data Mart 设计的数据集市
·
Performance Reports - 执行情况报告-
o ö
Agree KPIs with Users
o ö
Agree Top-Level Summary Reports
o ö
Agree Detailed Reports
·
Internet Mashups - 互联网混搭 -
o ö
Determine the requirements for Mashups 确定所需的混搭
o ö
Design and Build Mashups as appropriate 设计和建造适当的混搭
·
Data Governance - 数据管理-
o ö
Ensure Compliance with Policies and Procedures. 确保遵守政策和程序。
o ö
Modify as appropriate 适当的修改
This Data Model shows Residents who are Registered Voters and the Elections that they participate in.

This shows people who get Parking Tickets, who may or may not be Residents, and the Actions that occur for each Ticket.

This Data Model combines data from the Electoral Register and the Parking Ticket Database.
The Customer_Types Entity is used distinguish between the two types of Customers, which are either Voters on the Electoral Register or people who have received Parking Tickets.
The Events Entity is used for all Events that relate to a Customer, including being added to the Electoral Register, with participation in subsequent Elections and also receiving a Parking Tickets along with the associated payments, or claims or cancellations tat might occur.

The Generic Customer Services Data Model is a standard Data Platform so that data from any Source System can be
transformed and loaded into a standard Target for MDM.
This Transformation is supported by Mapping Specifications and the appropriate software. 这一转变是支持的绘图规格和相应的软件。
This software can be either manually-coded SQL, a specialized solutions , such as Salesforce's Excel Connector, 这个软件可以是手动编码的SQL , 一个专门的解决方案 ,如Salesforce的Excel的连接器,
or a general-purpose commercial product, such as Informatica . 或通用的商业产品,如Informatica 。
Source Table 源表 | GCDM Entity GCDM实体 | Comment 评论 |
Activity | Customer_Event | For example, send a Letter or carry out an Investigation. |
Aspect | Customer_Event | These are Issues |
Complaint投诉 | Customer_Event | Contains repeated Options for Gender , Handling Investigator, etc.. |
Complaint_People | Customer | Includes Complainants and Contacts, such as Edwina Currie. |
Contact联系方式 | Contact联系方式 | People contacted with regard to Complaints. |
Cost成本 | Customer_Event_Notes | For example, Compensation to a Complainant. |
PersonInv | Customer | Includes non-Customers, eg Contacts who have not made Complaints. |
Letters信函 | Event_Documents | |
User用户 | Staff全体职员 | |
UserGroups | Team团队 | Teams of Staff, equivalent to Teams of Social Workers. |
This Template defines mappings for the Attributes in the Accommodation Entity.
This shows mapping for YOIS which is the Youth Offenders Information System
Data Items are defined as Physical Terms which were taken from the YOIS Workshops Training Manuals.
This Section defines both the Data Items and their mapping to the Generic Customer Business Data Model.
Records in the YOIS Database include parents and victims), over the past five years that YOIS has been in operation.
SOURCE TABLE : Accommodation
DATA ITEM 数据项 | TYPE 型 | VALIDATION 验证 | TARGET TABLE | TARGET 目标 ATTRIBUTE 属性 | COMMENT 评论 |
Date Begin | Date | Not blank and < Date End | Customer_Addresses | Date_From | Start date for Accommodation or Referral Date.Use Format DDMMYY, and if unknown, use 010160. |
Date End | Date | Blank or > Date Begin | Customer_Addresses | Date_To | |
Age at Start | Integer 整数 | > 6 (years old) and< 20 | Customer_Addresses | Specific | Derived - Calculated from Today's date - Date of Birth. |
House Number, Text | Text 文字 | | Customer_Addresses | line_2 | Requires parsing |
Street Postcode | Text 文字 | | Customer_Addresses | postcode | Gazetteer enabling searching by name or postcode. |
DoH Accomm Type | Text (80) | Reference Data from List of Valid Values | Customer_Addresses | Specific | Dept of Health Accommodation Type. |
YJB Accomm Type | Text (80) | Reference Data from List of Valid Values | Customer_Addresses | Specific | Youth Justice Board Accommodation Category. |
Supplier | Text (80) | Join to entry in Suppliers Table. | Customer_Addresses | Resource providing Accommodation, Name of YOI, Children's Home, etc .. | |
Comments 评论 | Memo | Not possible | Customer_Addresses | comments | Issues / Reasons / Notes relating to Accommodation. |
These Business Rules define the conditions that Relationships between Entities must support.
They can be translated into SQL which can be applied as Test Conditions for the Data Warehouse.
1. 1 。
An ADDRESS can be associated with zero, one or many CUSTOMER EVENTs .
2. 2 。
An ADDRESS can be associated with zero, one or many CUSTOMER ADDRESSes .
3. 3 。
A CONTACT can be associated with zero, one or many CUSTOMER EVENTs .
4. 4 。
A CUSTOMER can be associated with zero, one or many CUSTOMER EVENTs .
5. 5 。
A CUSTOMER can be associated with zero, one or many CUSTOMER ADDRESSes .
6.
A CUSTOMER EVENT can be associated with zero, one or many CUSTOMER EVENT DOCUMENTs .
7. 7 。
A CUSTOMER EVENT can be associated with zero, one or many CUSTOMER EVENT NOTEs .
8.
An EVENT TYPE can be associated with zero, one or many CUSTOMER EVENTs .
9. 9 。
A SERVICE can be associated with zero, one or many EVENT TYPEs .
10. 10 。 A STAFF member can be associated with zero, one or many CUSTOMER EVENTs .
These are the Rules for validation of the data in the Address Table.
A standard Address Format is defined which is compatible with the Property Gazetteer.
DATA ITEM 数据项 | TYPE 型 | VALIDATION 验证 | COMMENT 评论 |
address_id | Integer 整数 | >0 and unique | Unique Identifier for each Address. |
easting | Integer 整数 | A six-digit number, not greater than 660000 | The Easting coordinate of the visual centre of a BLPU, the Easting coordinate of the visual centre of a PBLPU, Easting and Northing combine to define a location on map. . |
northing | Integer 整数 | An eight-digit number, not greater than 1300000 | Northing coordinate of the visual centre of a PBLPU,(a |
unique_property_ref_nr | Integer 整数 | If not blank, this is an alternative Primary Key to this table , and is a
reference to the Property Gazetteer. | Pointer to the Property Gazetteer. If not blank , this is an alternative Primary Key. |
Line_1_number_buildng | Text(80) | Validation is not possible for this field on its own. | If blank, then the next field must not be blank. |
Line_2_number_street | Text(80) | Validation is not possible for this field on its own. | If blank, then the previous field must not be blank. |
Line_3_area_locality | Text(80) | Validation is not possible for this field on its own. | Can be blank. |
town_city | Text(80) | Validation is not possible for this field on its own. | Mandatory |
postcode | Text(9) | Validation against a pattern or specific value. | Optional |
County 县 | Text(80) | A List of Valid Values for Reference Data. | Optional |
country | Text(80) | A List of Valid Values for reference Data. | Optional |
This is a Data Model for a Generic Data Mart for Customers.
The Customer Types include Parking Ticket Holders and Voters

This Map shows Key Performance Indicators ( KPIs ) for the Wards in a Local Authority
Each Ward is displayed in either Red , Amber or Green, depending in whether the KPIs Threshold values are reached or exceeded.
Red indicates a situation that requires urgent management attention, amber is a warning and green is acceptable.
The level of display could be at the Regional level within the
This Report shows the total count of Customers gained and lost in the South-East Region
RPt.1 Total Customers Gained and Lost by Week RPt.1客户总数积累和丢失周 | |||||||
Date selected: Month of January, 2010 日期选择: 1月份, 2010年 | |||||||
Week Ending 一周 | Location 位置 | Total Gained 共计取得的 | Total Lost 损失总额 | ||||
March 6 th 09 3月6 日 09 | SE Region 东南地区 | 10 10 | 10 10 | ||||
March 13 th 09 3月13 日 09 | SE Region 东南地区 | 20 20 | 20 20 | ||||
March 20 th . 09 3月20 日 。 09 | SE Region 东南地区 | 30 30 | 30 30 | ||||
March 27 th . 09 3月27 日 。 09 | SE Region 东南地区 | 40 40 | 40 40 | ||||
April 3 rd / 09 4月3 路 / 09 | SE Region 东南地区 | 50 50 | 50 50 | ||||
April 10 th . 09 4月10 日 。 09 | SE Region 东南地区 | 30 30 | 30 30 | ||||
April 17 th . 09 4月17 日 。 09 | SE Region 东南地区 | 20 20 | 20 20 | ||||
April 24 th . 09 4月24 日 。 09 | SE Region东南地区 | 10 10 | 10 10 | ||||
This Report shows the total count of Customers gained and lost for 此报告显示总数客户获得和失去的
RPt.1 Total Customers Gained and Lost by Week RPt.1客户总数积累和丢失周 | ||||||
Date selected: Month of January, 2010 日期选择: 1月份, 2010年 | ||||||
Week Ending 一周 | Location 位置 | Total Gained 共计取得的 | Total Lost 损失总额 | |||
March 6 th 09 3月6 日 09 | 1 1 | 1 1 | ||||
March 13 th 09 3月13 日 09 | 2 2 | 2 2 | ||||
March 20 th . 09 3月20 日 。 09 | 3 3 | 3 3 | ||||
March 27 th . 09 3月27 日 。 09 | 4 4 | 4 4 | ||||
April 3 rd / 09 4月3 路 / 09 | 5 5 | 5 5 | ||||
April 10 th . 09 4月10 日 。 09 | 3 3 | 3 3 | ||||
April 17 th . 09 4月17 日 。 09 | 2 2 | 2 2 | ||||
April 24 th . 09 4月24 日 。 09 | 1 1 | 1 1 | ||||
At the top level, Widgets will be displayed on a Mobile Phone or Apple iPhone .
These Widgets will provide access to Strategic Reports.
They would be based on the Exception Reporting principle using Key Performance Indicators.
.For example, whether total number of Customers in a week is more 10%.
The top-level display could be at the
Drilling-down on a Mobile Phone or PC Screen would display detailed statistics.
Controls are in place for Master Data Management.
Standards have been established for Data Models.
Generic Data Mart structures and Report Templates have been established.