Database Answers Header Mad Men in Brooks Brothers (Click for Web Site)

Printer Printer-friendly version

Home Ask a Question Best Practice Careers Contact Us Data Models Search Site Map
Advertising Systems
  If you have any comments on this Model or you want the corresponding Access Database, please Email us

You can check out the Glossary of Terms and Business Rules that support the Data Model.
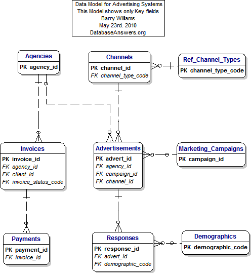
This Model shows only the Key Fields but we have created another Model showing all Attrbutes.

We have also designed a Data Mart which is a natural starting-point for answering management Enquiries, producing Business Intelligence, Performance Reports and KPIs.

Here is a draft Information/Data Architure.

Advertising Systems

© DatabaseAnswers.org 2010

Home Ask a Question Best Practice Careers Contact Us Data Models Search Site Map